TFORMer SDK - NET  9
Architecture

Class Diagrams

The following class diagrams provide an overview of the TFORMer SDK class hierarchy.

General Classes

The general classes provided by TFORMer SDK.

General.png
General Classes

Printing and Generating Output

The classes for printing and generating output based on pre-designed form layouts.

Printing.png
Printing and Output Classes

Access to repository and stand-alone form-layout information

The classes for accessing and modifying information stored in repositories and/or stand-alone form layouts.

Repository (User).png
Information Access Classes

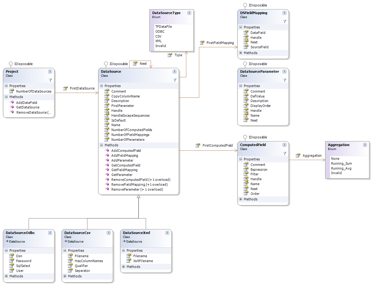
Access to datasource information

The classes for accessing and modifying datasources.

DataSource.png
Information Access DataSources

© 2006-2026 - all rights reserved by TEC-IT Datenverarbeitung GmbH
Generated on Fri Feb 6 2026 10:33:01 for TFORMer SDK - NET with doxygen 1.7.6.1